TwinCAT 3 Analytics

Neue Schnittstellen und Visualisierungsmöglichkeiten

TwinCAT 3 Analytics: Neue Features steigern Interoperabilität und Ergonomie

Die bereits verfügbaren TwinCAT 3 Analytics Functions haben zusätzliche Erweiterungen ihrer Funktionen erhalten. Durch neue Schnittstellen wird die Interoperabilität vergrößert. Dies bezieht sich auf die Datenkommunikation und die Datenverwaltung. Zusätzlich wird durch optimierte Visualisierungsmöglichkeiten ein ergonomischer Mehrwert für die Endnutzer geschaffen.

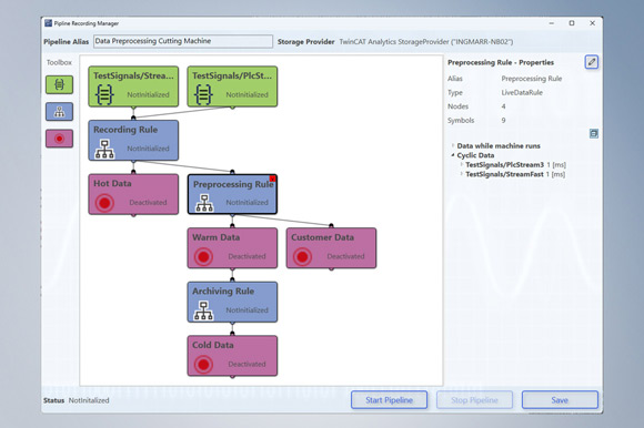
Durch sein Redesign wird der Analytics Storage Provider nicht nur Multi-Source- und Multi-Store-fähig, sondern kann auch eine vollständige Speicherstrategie abbilden.
Durch sein Redesign wird der Analytics Storage Provider nicht nur Multi-Source- und Multi-Store-fähig, sondern kann auch eine vollständige Speicherstrategie abbilden.

Einfache Datenspeicherung mit TwinCAT 3 Analytics Storage Provider

Die meisten Anwender, die sich mit der Auswertung von Maschinendaten beschäftigen, müssen sich zwangsläufig zuerst Gedanken über die Datenspeicherung machen. Der Informationsgehalt variiert dabei von hochaufgelösten Rohdaten bis hin zu vorverarbeiteten Daten, die in größeren Intervallen von Sekunden bis Stunden geschrieben werden. Das dafür notwendige Tooling soll leicht und einfach konfigurierbar sein. Die Daten sollen gleichzeitig aber nicht nur proprietär, sondern auch von Fremdsoftware abrufbar sein.

Der TwinCAT 3 Analytics Storage Provider setzt diese Anforderungen ideal um. Mit dem aktuellen Redesign wird er nicht nur Multi-Source- und Multi-Store-fähig, sondern kann auch eine vollständige Speicherstrategie abbilden. Als Konfigurationslösung kann er Daten beispielsweise in einen kleinen binären Ringpuffer schreiben, in dem die Daten einige Tage mit voller Auflösung für Support- und Service-Zwecke verbleiben. Danach kann er die Daten in einen zweiten Store schieben, welcher z. B. Daten für die nächsten drei Monate auf einem Edge Device zur Verfügung stellt. Dabei werden die Daten nicht mehr in voller Auflösung abgelegt, sondern heruntergesampelt und gemittelt, um eine Datenreduktion zu erreichen. Langfristig (über mehrere Jahre) kann der Analytics Storage Provider gewisse Schlüsselwerte aus den Daten des zweiten Stores berechnen und diese beispielsweise in eine Microsoft SQL® auf einem zentralen Server in Klartext abspeichern.

Neben der Microsoft SQL® wird für die Datenspeicherung in Klartext zusätzlich die InfluxDB2 angeboten. Die Mathematik kann im Stream auf die Daten angewendet werden. Die Erstellung der individuellen Storage-Strategien erfolgt grafisch in einem Editor. So lassen sich selbst hierarchisch verschachtelte Storage-Konstruktionen sehr einfach abbilden. Der übliche Programmieraufwand, um Daten von Store A zu Store B zu verschieben, entfällt.

Enthalten in:

Produktstatus
Serienlieferung

Mit der neuen Interactive-Chart-Funktion im Analytics Dashboard kann der Nutzer beliebig neue Charts in das Dashboard einfügen.
Mit der neuen Interactive-Chart-Funktion im Analytics Dashboard kann der Nutzer beliebig neue Charts in das Dashboard einfügen.

TwinCAT Analytics One-Click Dashboard mit Interactive Chart

Mit der TwinCAT 3 Analytics Workbench ist es möglich, aus konfigurierten Auswertungen von Prozess- und Bilddaten automatisiert SPS-Code und HMI Dashboards zu erzeugen. Dieser Vorgang ist sehr einfach. Für jede Auswertung kann ein spezifisches oder selbst erstelltes TwinCAT HMI Control ausgewählt werden. Nach der Auswahl von Farben, Logos und Hintergrundbildern erfolgt die Generierung und der Download auf ein Zielsystem. Dabei basiert das Dashboard auf den Auswertungen, die im generierten SPS-Code vorgenommen werden.

Da Endnutzer unter Umständen eine ganz eigene Art der Darstellung bevorzugen, ist es mit der Interactive-Dashboard-Funktion möglich, die generierten Controls individuell für jeden Nutzer darzustellen und anzuordnen. Dabei muss der Nutzer nicht zurück in das Engineering. Er kann die Einstellungen direkt im Webbrowser vornehmen.

Neu ist die Interactive-Chart-Funktion. Damit kann ein Nutzer beliebig neue Charts in das Dashboard einfügen – ebenfalls ohne Engineering. Es können im Webbrowser Chart-Typ, Variablen und Zeitintervalle ausgewählt werden. Das ermöglicht es beispielsweise sehr einfach, Datenvergleiche zu realisieren. Aktuelle Produktionsdaten können mit denen von vergangenen Tagen, oder die Energiebedarfsdaten vom aktuellen Monat mit denen aus dem gleichen Vorjahreszeitraum verglichen werden.

Die neuen Funktionen bieten sich perfekt an für Verantwortungsträger in der Produktion, für Betreiber von Energiemanagementsystemen und grundsätzlich überall dort, wo Laufzeitdaten sehr individuell dargestellt werden sollen.

Enthalten in:

Produktstatus
Produktankündigung | voraussichtliche Markteinführung im 1. Quartal 2025

Die neue Schnittstelle von TwinCAT Analytics zu Python eröffnet u.a. ein breiteres Spektrum von Algorithmen für die Datenanalyse.
Die neue Schnittstelle von TwinCAT Analytics zu Python eröffnet u.a. ein breiteres Spektrum von Algorithmen für die Datenanalyse.

Python API für TwinCAT Analytics

TwinCAT Analytics steht für hohe Performance in der Datenanalyse. Daten werden in hoher Auflösung in Binärdateien oder als binäre MQTT Streams zur Verfügung gestellt. Mit der neuen TwinCAT Analytics Python API können die Dateien und Streams direkt in Python verwendet werden. So werden die Daten einem noch breiteren Spektrum an Algorithmik zugeführt. Alternativ kann die kostenpflichtige API auch als Datenquelle dienen, in dem sie Analytics-Dateien schreibt oder MQTT Streams erzeugt. Die Auswertung erfolgt dann umgekehrt in den Engineering- und Runtime-Tools von TwinCAT Analytics.

Das gleiche Konzept steht auch Entwicklern von .NET Code zur Verfügung. So können sehr leicht kleine Applikationen für die Datenkonvertierung in die eine oder andere Richtung selbst geschrieben werden.

Enthalten in:

Produktstatus
Serienlieferung

Produkte

TwinCAT Analytics

TwinCAT Analytics

Die TwinCAT-Analytics-Produktfamilie bietet einen vollständigen Workflow für die Datenerfassung, -speicherung, -auswertung und -darstellung in Dashboards.

TF3500 | TwinCAT 3 Analytics Logger

TF3500 | TwinCAT 3 Analytics Logger

Der TwinCAT 3 Analytics Logger sorgt für die zyklussynchrone Erfassung von Prozess- und Applikationsdaten der Maschinensteuerung. Der Logger zeichnet sich durch eine hohe Performance aus, da er direkt im Echtzeitkontext der TwinCAT-Steuerung arbeitet. Die erfassten Daten werden wahlweise per IoT-Kommunikationsprotokoll MQTT an einen Message Broker übertragen oder lokal, auf der Festplatte der Maschinensteuerung in einer Datei, abgelegt und mit Ringpuffer-Funktionalität bespielt. Die dafür notwendige Konfiguration erfolgt in Microsoft Visual Studio® innerhalb des TwinCAT-Projekts. Alle Variablen des Prozessabbildes und der SPS-Applikation können sehr einfach per Checkbox ohne Programmieraufwand zur Konfiguration hinzugefügt werden.

TF3520 | TwinCAT 3 Analytics Storage Provider

TF3520 | TwinCAT 3 Analytics Storage Provider

Der TwinCAT 3 Analytics Storage Provider ist ein MQTT Client und bildet die Schnittstelle zwischen einem oder mehreren MQTT Message Brokern und den entsprechenden Daten-Storages. Verschiedene Steuerungen können Daten per MQTT schicken, die der Storage Provider so zentralisiert abspeichern kann. Dabei kann es sich um zyklische Rohdaten handeln, aber auch um vorverarbeitete Daten. Das Einlesen der historisierten Daten funktioniert ebenfalls über den Storage Provider. Er kann so die Daten im Engineering für den Servicetechniker oder in einem Analytics Dashboard im Interactive Chart für den Produktionsleiter ausgeben.

TF3550 | TwinCAT 3 Analytics Runtime

TF3550 | TwinCAT 3 Analytics Runtime

Die TwinCAT 3 Analytics Runtime ist der Container, in dem die Analytics-Applikation abläuft, welche in der TwinCAT 3 Analytics Workbench TE3500 konfiguriert und entwickelt wurde. Die Runtime kann dabei lokal, auf einer Remote-Hardware oder in einer virtuellen Maschine installiert sein. Sie beinhaltet auch den TwinCAT 3 HMI Server TF2000, der das erstellte Analytics-Dashboard hostet. Zusammenfassend ist die TwinCAT 3 Analytics Runtime ein Bundle von verschiedenen Lizenzen. Enthalten ist eine SPS-Laufzeit, die Analytics-SPS-Bibliothek, die IoT-Anbindung mit MQTT und HTTPS/Rest, die Storage-Provider-Anbindung, der TwinCAT 3 HMI Server und ein entsprechendes Client-Paket, damit mehrere Nutzer gleichzeitig auf das designte Analytics-Dashboard schauen können.

TF3551 | TwinCAT 3 Analytics Runtime Base

TF3551 | TwinCAT 3 Analytics Runtime Base

Die TwinCAT 3 Analytics Runtime Base ist der Container, in dem die Analytics-Applikation abläuft, welche in der TwinCAT 3 Analytics Workbench TE3500 konfiguriert und entwickelt wurde. Die Runtime kann dabei lokal, auf einer Remote-Hardware oder in einer virtuellen Maschine installiert sein. Sie ist das ideale Produkt, wenn eine Analyse „headless“ betrieben werden soll oder bereits eine eigene Visualisierung verfügbar ist.